Támogatott adatbázisok: MySql, SQLite, Oracle, MS SQL Server, ODBC, OleDB, BDE, PostgreSQL, MS SQL Server Compact, Interbase, Firebird
Először talán a nem túl szép megjelenésén érdemes állítani: File > Options > Theme

Így ilyesmi lehet:

A használatához kapcsolódni kell egy adatbázishoz: Connections > Add és értelemszerűen ki kell tölteni.

A kapcsolódási adatok megadása után betölthető az adatbázisok listája:

Egyet kiválasztva és OK gombra kattintva meg is jelenik az adatbázis és táblák:

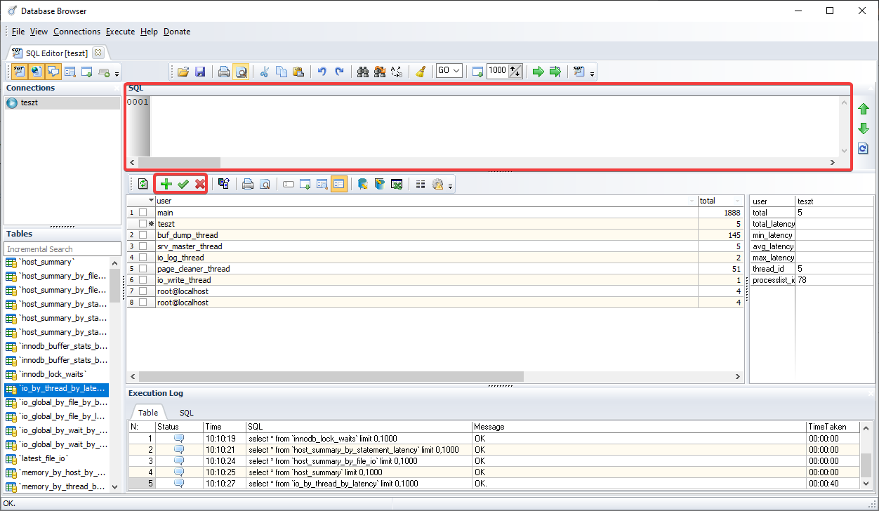
Mivel ez nem csak egy adatbázis böngésző, ezért módosítani is lehet, vagyis az adatbázis, táblákat, sorokat törölni, felvenni, módosítani, stb. és SQL utasítások is kiadhatók.

A C# adatbázis videókban használt SQLite adatbázisok is használhatók.

Érdekel a programozás?
Kattints ide oktató videókért!

Termék tesztek, hírek, bemutatók ✦ mobilok, okosórák, médialejátszók, stb. ✦ kattints ide!